airflow基本操作
主要包括网页,数据库, 命令行,以及 API 操作
以下分批介绍
ui
主页

任务详细

任务操作

用户权限信息

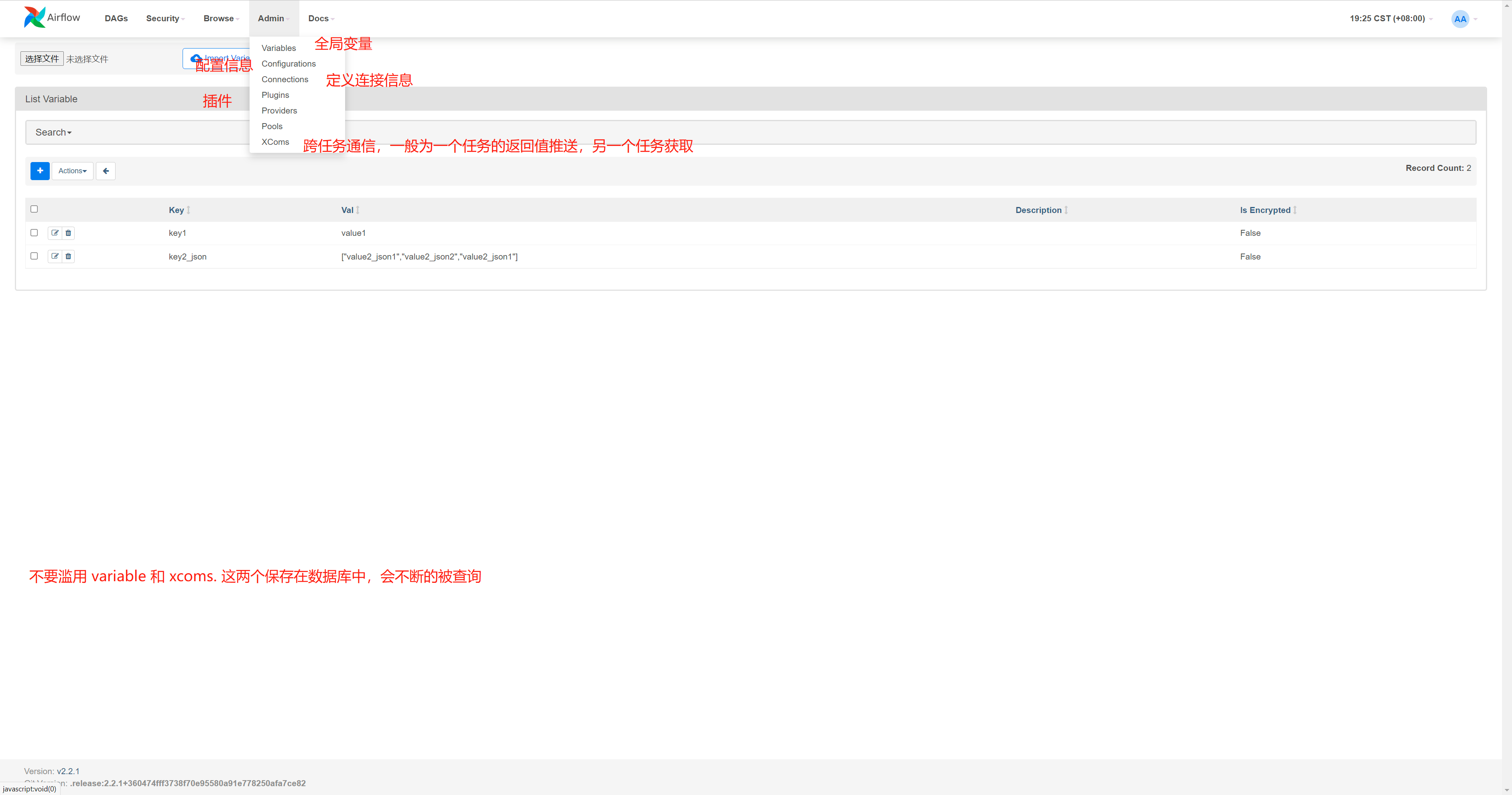
admin 操作

文档

终端
1 | [root@k8s01 airflow]# cat ./airflow.sh |
测试创建用户 create_user_by_command1
2
3
4
5
6root@9b8e61f902f2:/opt/airflow# airflow users create -u create_user_by_command -e [email protected] -f test_command_01 -l test_comand_02 -r Public
[2021-11-19 13:16:34,384] {manager.py:512} WARNING - Refused to delete permission view, assoc with role exists DAG Runs.can_create User
Password:
Repeat for confirmation:
[2021-11-19 13:17:06,837] {manager.py:214} INFO - Added user create_user_by_command
User "create_user_by_command" created with role "Public"
API
API 测试,详情可参考文档

测试创建用户 create_user_by_api
1 | root@9b8e61f902f2:/opt/airflow# curl -X 'POST' \ |
数据库
连接数据库,基本上能够看到表名字大概知道意思。
1 | airflow=# \l |
查看表格信息
1 | airflow=# select * from ab_user; # 可以看到之前用命令行和 API 创建的用户 |